不是吧!不是吧!你不会还不知道如何在 IDEA 中生成 Maven 依赖关系图吧?
温馨提示:
本文最后更新于 2022年10月12日,已超过 1,301 天没有更新。若文章内的图片失效(无法正常加载),请留言反馈或直接联系我。
Maven提供了mvn dependency:tree来查看依赖关系,而IDE往往提供了更加便利的方式,比如Eclipse或者IDEA都有类似的功能,这篇文章简单说明一下如何在IDEA中查看依赖关系。
- 操作1: 打开Maven Project视图
点击Maven Project视图,如果此视图没有打开,请使用View菜单将其打开。

- 操作2: 显示依赖图
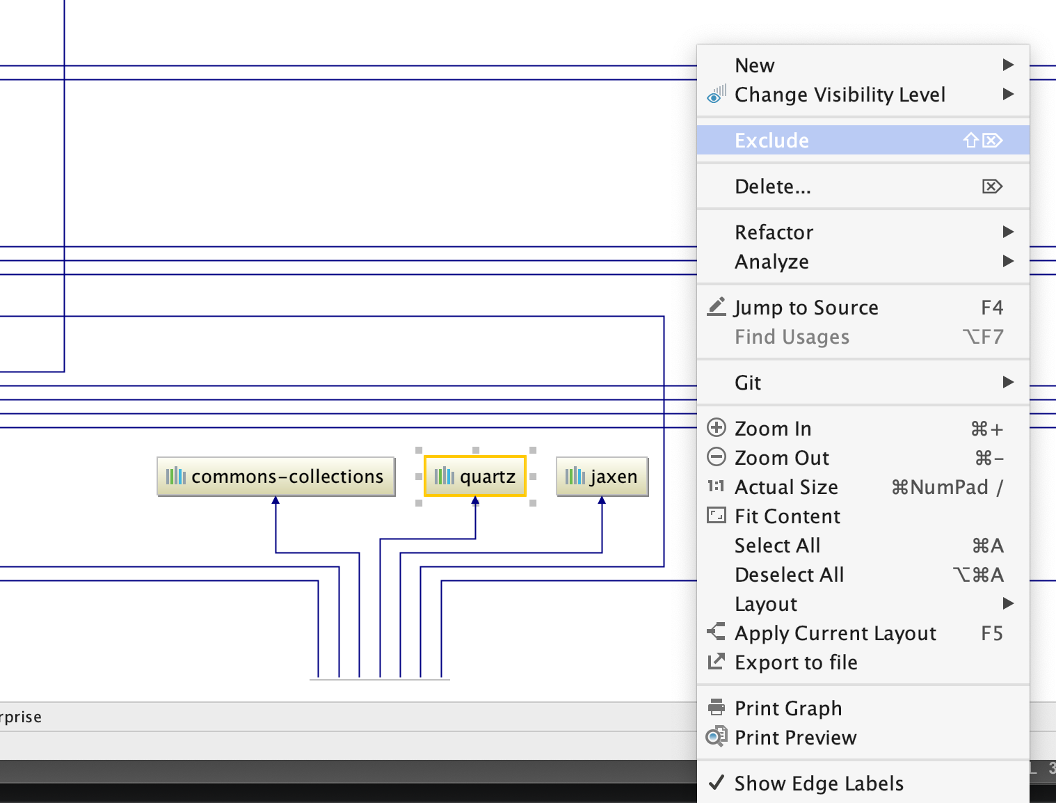
选中相应的项目,在右键菜单中选择

然后就可以看到整体的依赖关系图了

- 操作3: 查看
点击1:1的按钮,然后就可以正常查看了

Ctrl + F之后可以输入相关的包名,然后就可以查看其详细信息了

比如这里查看一个旧版本的quartz的使用关联情况

点击相关的线还会高亮显示,因为有的时候实在是太难看清了

- 操作4: exclude
还可根据需要对冲突的依赖进行排除操作(一般红色实线表示冲突,红色虚线表示多处引用)等,注意此处的操作会真正修改pom.xml文件,事前千万注意备份。

- 操作5: 保存至本地查看
悬着Export to file菜单项

输入文件名和保存地址即可。
- 总结
IDEA提供了查看依赖关系的方式,但是使用起来目前的IDE都还不是很方便,还只能是一个简单的辅助,拖动起来查看太麻烦。
正文到此结束
- 本文标签: 其他 Java
- 本文链接: https://blog.xiaomiqiu.com/article/160
- 版权声明: 本文由刺球原创发布,转载请遵循《署名-非商业性使用-相同方式共享 4.0 国际 (CC BY-NC-SA 4.0)》许可协议授权
